実は、以前、Crestronの講座を受けたことがあるので初めてのプログラムではないのだが、一番簡単なプログラムをつくってもらい、それをみながらプログラムの勉強をしていきます。
デバイス
手元に下記のデバイスがあります。
コントローラー:DIN-AP3
スイッチ:C2N/INET-CBD-P-W-T FRONT BEZEL ( 6504517)
この3つのデバイス用に下記のプログラムを作成してもらいました。

もらったプログラムをチェックしていきます。
SIMPL Windows
CrestronのプログラムはSIMPL Windowsを使ってつくられるので、この内容を確認します。

Program View

Program Viewには、3つのフォルダとして
- Central COntrol Modules:RMC3
- Logic
- Signal List
とあります。
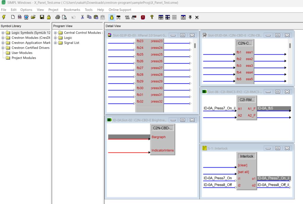
Slot-01:ID-0A:C2N-CBD-E:C2N-CBD-E
ProgramViewのここを確認してみます。

C2N-CBD-Eで検索してみると、下の画像のとおり、スイッチが表示されます。


↑ ID-0Aがスイッチでその中にSlot-01~03まであるようです。

今回、スイッチの一番下の左右を押しているので、ボタンの数を数えると7番目と8番目になります。

このID-0A_Press7_Onが①のボタンを押したとき、ID-0A_Press8_Offが②のボタンを押したときのイベントのようです。

S-1:Interlockというモジュールに、ID-0A_Press7_Onがi1(Input1)にくると、o1(Output1)にID-0A_Press7_On_il、ID-0A_Press8_OffもまたilというOutputがでています。

ちなみに、InterlockというLogicModuleはLogicSymbolsの中のMemoryにあります。
↓ これはChatGPTにきいたInterlockモジュールの説明。
CrestronのInterlockロジックモジュールは、複数の制御信号や機能の中で「同時に複数がアクティブになる」ことを防ぐためのツールです。具体的には、ある機能がオンになった際に、同じグループ内の他の機能を自動的にオフにすることで、システム内での競合や不整合を防止します。これにより、たとえば照明、AV機器、空調などの制御システムで、複数の出力が同時に動作して予期しない動作が起こるのを防ぎ、より安全で確実な運用が実現されます。
また、SIMPL WindowsなどのCrestronのプログラミング環境内で利用されることが多く、他のロジックモジュールと連携しながら、システム全体の制御ロジックをシンプルかつ効果的に構築するのに役立ちます。

つまり、ONかOFFが両方ともtrueになるのを避けるモジュールのようです。
Slot-06:C2I-RMC3-RY2 Built-in 2 Low Voltage Isolated Relays

ここがDIN-AP3のリレーの部分のようです。

先ほどのInterlockのモジュールには、ONとOFFの2種類ありましたが、このリレーに送られているのはID-0A_Press7_On_ilのTrueかFalseだけで、リレーの操作をしている感じです。
これで、なんとなくイメージがわかりました。
次回はこのプログラムをコンパイルしてからデバイスに書き込むことをやってみます。
